- Click on the white label tab from the left side, Click on the blueprint from your top address bar and then click on create the blueprint.

- Write the name of the blueprint and set the currency status and checked ‘copy this blueprint to the sub-users system. And next step is to Click on the continue button.

- Select the item with your Sub-accounts users and save them.

- You can create a blueprint with the package or without, If you create without one later you need to add the package to this blueprint.

Click on “Add to a Package Later” and your blueprint is ready.
Once blueprint is ready, you can add to sub-account using below guide
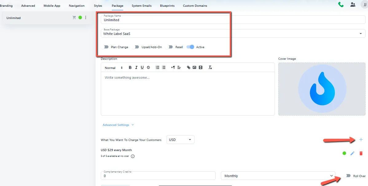
- If you want create with the package then click on “Add this blueprint yo a Package now” select the package name, also select the base package, and check active. If you add pricing then click the + button and add pricing and check Roll over for permission.

- Save your setting your process is complete, Now you see created blueprint under your Blueprint tab.

Was this article helpful?
That’s Great!
Thank you for your feedback
Sorry! We couldn't be helpful
Thank you for your feedback
Feedback sent
We appreciate your effort and will try to fix the article